ПРОСМОТР СУЩЕСТВУЮЩИХ НАЗНАЧЕНИЙ СТРОК СПРАВОЧНИКОВ

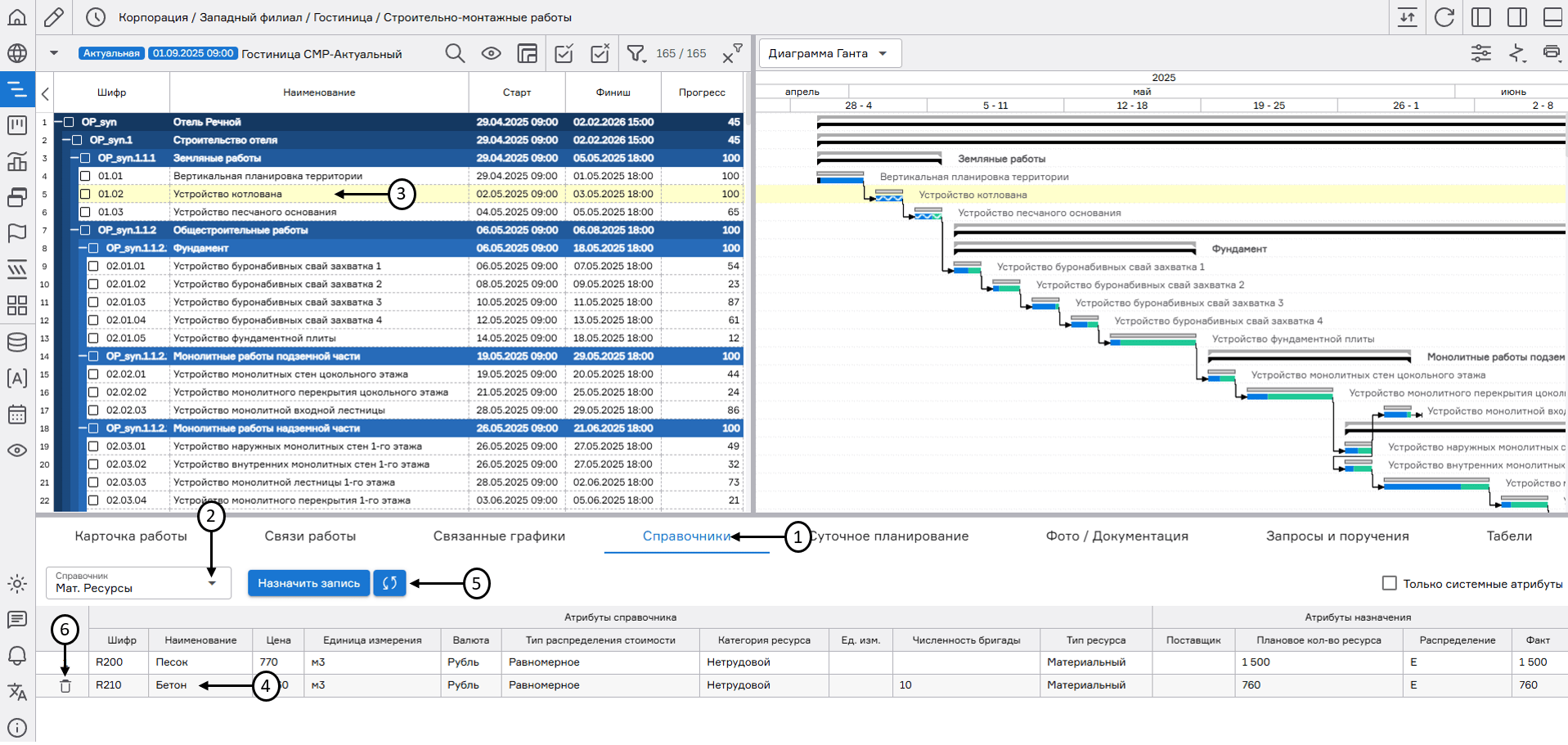
Для просмотра назначений строк справочников на работах графика необходимо перейти в узел «График» и открыть вкладку «Справочники» (1), выбрать интересующий справочник (2) и выделить требуемую работу в графике (3). В нижней части экрана (4) появятся список назначений с полным атрибутивным составом. Для того чтобы обновить атрибуты в назначениях справочника после их изменения в соответствующем разделе необходимо нажать на кнопку «Синхронизировать со справочником» (5). При наведении мыши на запись справочника отображается кнопка удаления соответствующего назначения (6).

register imageПросмотр существующих назначений справочников


509.3-ed4a1aa7